Yokogawa LL50A Programming Kit

product id: 670a1363957d
Categories:
Manufacturer:
InstruHub is a leading supplier and reseller of Yokogawa Clamp Meters, Flow Meters and Ground Resistance Meters in Saudi Arabia, and we ship to all major cities such as Riyadh, Jeddah, Dammam, Al-Khobar

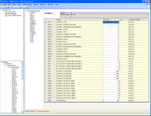
The Yokogawa LL50A parameter setting software is designed to build and set parameters and ladder programs on Yokogawa digital indicating controllers from a PC. The tuning and monitoring of ladder programs are possible during communication with the controllers.

The main features and functions of the Yokogawa LL50A parameter setting software include parameter setting, tuning, Ladder program building and network profile creating. The PC can be connected to the controller by a a Light Loader (dedicated) adapter or a communication terminal on the rear panel and a dedicated cable.

Features

  • Connect to controller or panel meter
    • Via USB jack or front-mounted IR interface
  • Load parameters to unpowered UT-Advanced
    • Via the case-top mounted USB jack
  • Main functions:
    • Parameter setting
    • Ladder program building
    • Monitoring
    • Creating a network profile
    • File management
    • Upload/download

Why Buy from Instruhub:

  • Supplier of Yokogawa LL50A Programming Kit in Saudi Arabia
  • Best online prices for Yokogawa LL50A Programming Kit
  • Wide range of Yokogawa products available in Riyadh, Jeddah, Dammam, Al-Khobar
  • Shipping at door with custom and duty included in price quote.

  • Instrument repair and calibration services provided.

  • InstruHub also provides DG Cargo service with as goods with Lithium Ion Batteries.

Similar products